Thaiwareทิปส์เทคนิควิธี เปลี่ยนที่เก็บไฟล์ Backup ของ iPhone เชื่อว่าหลายๆ คนที่ใช้งานอุปกรณ์ iOS อย่างมือถือไอโฟน (iPhone) แท็บเล็ตไอแพด (iPad) เครื่องเล่นมีเดียอย่างไอพอดทัช (iPod Touch) คงจะต้องใช้ โปรแกรม iTunes เพื่อใช้จัดการ อุปกรณ์ iOS กันอยู่แล้ว แน่นอนว่า ทุกคนเวลาจะซิงค์ข้อมูลเข้าอุปกรณ์ iOS ตัว โปรแกรม iTunes ก็จะทำการสำรองข้อมูล (Backup) ข้อมูลให้ก่อนเป็นอัตโนมัติอยู่แล้ว ซึ่งการ Backup ข้อมูลนั้นสำคัญมาก สำหรับผู้ที่อยากจะเก็บแอปพลิเคชันที่ติดตั้ง รายชื่อผู้ที่ติดต่อ รูปภาพ เพลง คลิปวิดีโอ ต่างๆ นานา และที่สำคัญก็จะต้องใช้พื้นที่เก็บข้อมูลบนฮาร์ดดิสก์เยอะด้วยเช่นกัน
และถ้าเกิดว่า ข้อมูลบนอุปกรณ์ iOS เยอะมากๆ จนพื้นที่ในไดร์ฟ C: ของคุณลดน้อยลงไปเยอะ และก็ไม่สามารถจะทำอะไรต่อได้ ก็เป็นเรื่องลำบากทั้ง PC ของคุณ และ อุปกรณ์ iOS ของคุณเช่นกัน เพราะยิ่งในปัจจุบัน เรามักจะแบ่งพาร์ทิชัน ให้ไดร์ฟ C: น้อยๆ เพื่อไปเก็บข้อมูลต่างๆ มาก แถมไดร์ฟ C: ในปัจจุบันนี้ส่วนมากก็เป็นฮาร์ดดิสก์แบบ SSD ซึ่งมีคุณสมบัติเร็ว แต่มีความจุน้อย ประมาณ 128 GB. และ 256 GB. เท่านี้ ซึ่งลำพังแค่ระบบปฏิบัติการ Windows เองที่ติดตั้งไป พื้นที่ก็เกือบจะหมดแล้ว ยังต้องมาเจอข้อมูลที่ Backup จาก iPhone อีก จะยิ่งไม่เหลือเอาเลยทีนี้
คราวนี้ทาง Thaiware มีทิปส์ เทคนิค วิธีมานำเสนอวิธีการเปลี่ยนที่เก็บ iTunes Backup ของคุณไปยังไดฟ์อื่นๆ ด้วยโปรแกรม "Junction Link Magic" ซึ่งโปรแกรมที่เอาไว้เปลี่ยนตัวโฟลเดอร์ Backup ไปยังไดร์ฟอื่นที่เราเลือกเองได้ จะได้ไม่ต้องเปลืองพื้นที่บนไดร์ฟ C: ของคุณ แน่นอนว่าค่ามาตรฐาน (Default) ของ iTunes เวลา Backup จะเลือกไดร์ฟ C: อยู่แล้ว เราจึงต้องใช้โปรแกรมนี้เปลี่ยนค่าของมันนั่นเองครับ
สามารถ ดาวน์โหลดโปรแกรม Junction Link Magic ได้เลยที่นี่

เปิดตัว Setup ของโปรแกรมขึ้นมา แล้วติดตั้งตามปกติเลยครับ

เมื่อติดตั้งเสร็จแล้ว อย่าพึ่งเปิดโปรแกรมนะครับ ติ๊กออกก่อน แล้วกดปุ่ม "Finish" ไปครับ

ขั้นตอนนี้จะเยอะ และละเอียดนิดนึงครับ

เปิดโปรแกรม Junction Link Magic ขึ้นมาจะเจอข้อความให้เราสแกนครับ ไม่ต้องสแกนนะครับ ให้กด "No"

เลือก "Create" ครับ เพื่อไปกำหนดโฟลเดอร์เอาเอง

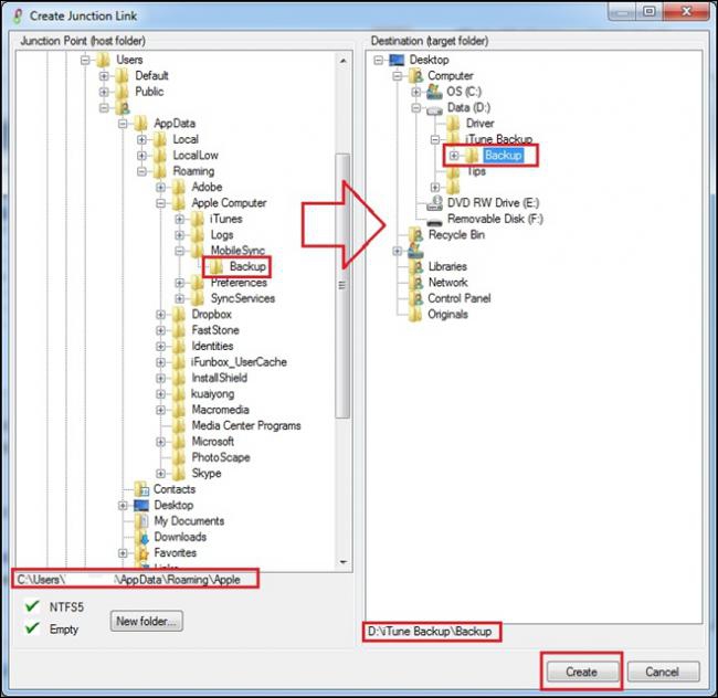
ฝั่งซ้ายให้เลือกโฟลเดอร์ Backup เก่า ตาม Directory นี้ C:\Users \ชื่อ Username ของคุณ \AppData \Roaming \Apple Computer \MobileSync \Backup \
ฝั่งขวาให้เลือกโฟลเดอร์ Backup ใหม่ ที่คุณสร้างไว้เองครับ ตรวจสอบความถูกต้องแล้วกด "Create" ครับ

โปรแกรมจะมีให้ยืนยันว่า จะเปลี่ยนที่อยู่ตอน Backup ใช่ไหม ให้เลือก "Yes" ครับ

เมื่อเสร็จแล้ว จะมีรายชื่อที่เราทำไว้ครับ แสดงว่าตอนนี้เวลาเรา Backup ข้อมูลครั้งต่อไปก็จะไปเก็บไว้ที่โฟลเดอร์ที่เราสร้างเองแล้วครับ
สรุปว่า โปรแกรม Junction Link Magic เป็นโปรแกรมที่เอาไว้ใช้งาน เรื่องการย้ายที่อยู่ของพวกไฟล์ Backup โดยเฉพาะเลย ผู้ใช้งาน iTunes เมื่อทำตามวิธีนี้แล้ว iTunes จะไปเก็บข้อมูลที่โฟลเดอร์ใหม่ที่สร้างไว้แทน ทำให้ไม่เปลืองพื้นที่บนไดร์ฟ C: แล้ว คุณก็สามารถเอาไปพื้นที่ที่เหลือไปใช้ติดตั้งโปรแกรมอื่นๆ ที่จำเป็นก็ได้ครับ
จากการที่ผมได้ลองใช้ Junction Link Magic ทำกับโปรแกรมอื่นที่ไม่ใช่ iTunes ก็สามารถทำได้เช่นกันครับ อย่างเช่น ผมเอาไปใช้กับการย้ายเซฟเกม ปรากฎว่าย้ายได้ไม่มีปัญหาใดๆ แล้วเซฟเกมก็ยังอยู่ และสามารถเล่นเกมต่อได้เหมือนเดิมครับ สำหรับผู้ที่มีปัญหาไดร์ฟ C: มีพื้นที่น้อย อยากเอาไปใช้งานอย่างอื่น แต่ต้องมาเสียให้เก็บบางโปรแกรมที่ใช้พื้นที่เยอะ ก็สามารถนำโปรแกรม "Junction Link Magic" นี้ไปใช้ได้เลย
คำสำคัญ »
|
ความคิดเห็นที่ 5
26 กุมภาพันธ์ 2560 15:08:32
|
|||||||||||
|
ว้าว ละเอียดมากครับ ขอบคุณครับ
|
||||||||||
|
ความคิดเห็นที่ 4
15 กันยายน 2557 23:28:46
|
|||||||||||
|
GUEST |
|
เฟิส โน เฟค
ทำตามขั้นตอนทุกอย่างแล้ว มันไม่ขึ้นให้กด Create
|
|||||||||
|
ความคิดเห็นที่ 3
24 มกราคม 2557 17:13:01
|
|||||||||||
|
GUEST |
|
trunkus
สุดยอดเลยครับ ขอบคุณมากครับ เจ๋งจริง ๆ
|
|||||||||
|
ความคิดเห็นที่ 2
25 กันยายน 2556 17:21:14
|
|||||||||||
|
GUEST |
|
สองที่
ทำตามนี้เลยคะ แต่มันกลายเป็นว่ามัน backup ลงทั้ง 2 folders เลยคะต้องทำอะไรเพิ่มเติมมั้ยคะ? |
|||||||||
|
ความคิดเห็นที่ 1
17 สิงหาคม 2556 20:52:01
|
|||||||||||
|
GUEST |
|
หนูน้อย
ทำตามขั้นตอนนี้แล้วค่ะ ตอนนี้มันไป back up ใน drive d เรียบร้อยย. แต่... กลายเป็นทdrive d เต็มแทน. เราจะย้ายไป external hd ต่อได้มั๊ยคะ ต้องทำยังไงบ้าง
|
|||||||||